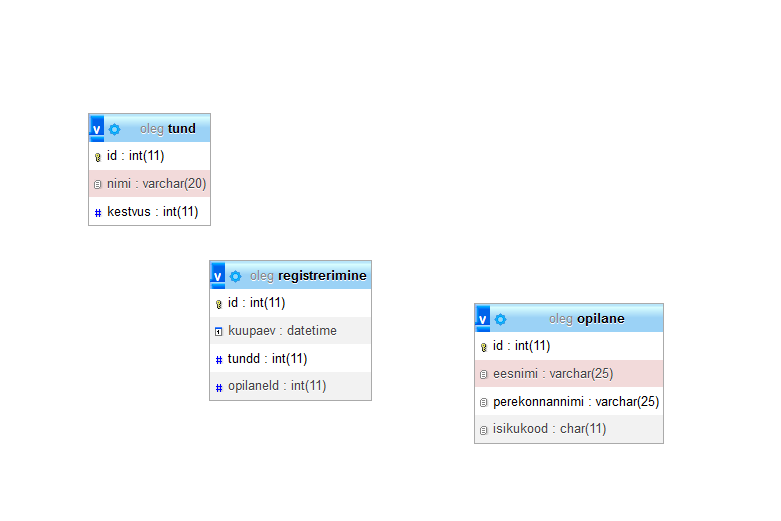
Andmebaasi skeem

диаграмма баз данных – схема данных

Модели:

  • “сущности-связи”
  • “сущности-атрибуты-связи”
  • иерархическая модель
  • реляционная модель

lucidchart.com или gliffy.com

Lucidchart.com > как сгенерировать SQL для базы данных